Skip to content

Modeling Environment Overview

Amin Boudeffa edited this page Nov 20, 2019 · 4 revisions

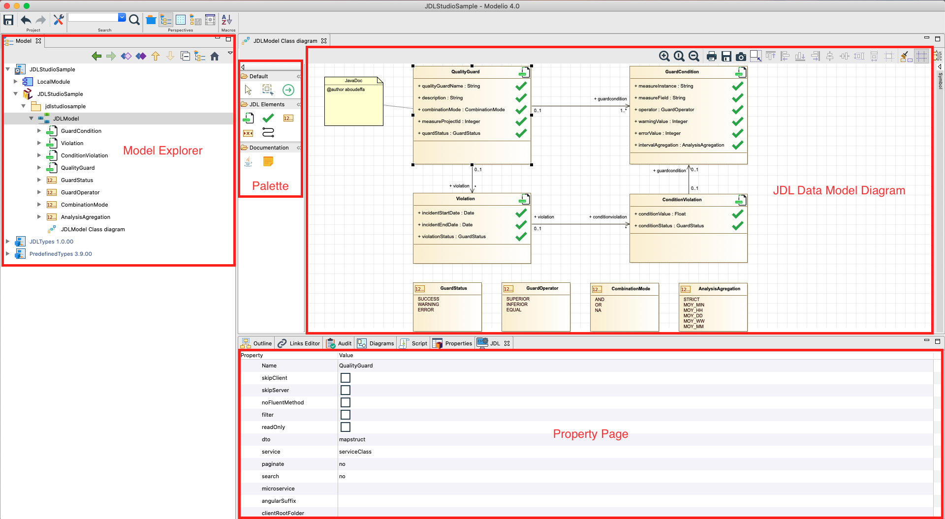
Modelio-JDL-Studio module extends the capabilities of the Modelio modeling environment to provide a seamless way to design your JDL data model diagram and then generate the corresponding JDL file later. The module environment IU comprises of:

  1. Model Explorer : contains the elements of the hierarchy tree of the project where each element is contained inside its parent.

  2. JDL data model diagram : consists of the place where you design your diagram including your entities, fields and associations.

  3. Palette : contains the list of available tools used by the modelers to drag and drop the different components (entities, fields, associations, etc)

  4. Property Page : displays the properties of the selected elements of the diagram.

jdl-studio-sample

Figure 1: Modelio JDL Studi overview

Clone this wiki locally