Annotation Processing Library.
Generates proxy class on top of interface/abstract class, that allows to intercept calls.
Also known as a design pattern: proxy, delegate, interceptor.
- 1. AutoProxy
- 2. Why should I use it?
- 3. Concepts
- 4. Setup Guide
- 5. Advanced Usage (Patterns)
- 6. Troubles
- 7. Roadmap
- 8. License
- create proxy class that ignore all calls till UI is in a right lifecycle state; Library solves common Mvp View problem: call of view from presenter when view is already detached from Activity. (delayed updated call)
- inject side-effects on top of existing implementation. Example: log all the calls to proxy, control sequence and performance;
- Lazy initialization, record all calls and playback them on instance that reach a specific state;
- Mutability injection into AutoValue Builder (complex data migration from one AutoValue instance to another). AutoValue classes as DB with automatic Primary Key auto-increment;
- Mocks vs Fakes. Generate a fake implementation by annotating primary interface/abstract class
- Composing Adapter (Frontend) for another API
Library gives a bigger freedom if you think for a second about it:
- auto-generated Proxy class is simple and does not have any performance impacts. No Reflection. All resolved during the compilation time.
- Survive ProGuard optimization/obfuscation.
- used in library approach allows custom generators of code/results. Unknown types is super easy to support.
- Allows to decouple main application business logic from different side-effects and dependencies (mediator injecting in code)
Intercept call before the inner instance call. If returns TRUE, than allowed inner instance call. On FALSE developer should decide what to do. Default behavior: throw exception.
public final Observable<Boolean> dummyCall(final List<String> generic) {
if (!predicate( "dummyCall", generic )) {
// @com.olku.annotations.AutoProxy.Yield(adapter=com.olku.generators.RetRxGenerator.class, value="empty")
return Observable.empty();
}
return this.inner.dummyCall(generic);
}From time to time exists situations when we need to intercept and modify results of the inner call.
In that case library provides @AutoProxy.AfterCall annotation, it allows to mark specific method that requires this feature. @AutoProxy(flags = AutoProxy.Flags.AFTER_CALL) enables that for all methods in class/interface.
AutoValue Builder Sample
Declaration:
/** Abstract class. */
@AutoValue
public abstract class ParkingArea {
@AutoValue.Builder
@AutoProxy
public static abstract class Builder {
@AutoProxy.AfterCall
@NonNull
public abstract Builder id(final long id);
}
}Generated class will contains after that two methods:
public abstract class Proxy_ParkingArea$Builder extends ParkingArea.Builder {
protected final ParkingArea.Builder inner;
public abstract boolean predicate(final String methodName, final Object... args);
public abstract <R> R afterCall(final String methodName, final R result);
/* ... other methods ... */
}Change of internal proxy pattern:
public final ParkingArea build() {
if (!predicate( "build" )) {
throw new UnsupportedOperationException("cannot resolve return type.");
}
return afterCall("build", this.inner.build());
}You can use it as a submodule or as compiled libs.
/* include repository */
repositories {
maven {
url "https://dl.bintray.com/kucherenko-alex/android"
}
}/* add dependencies */
dependencies{
/* AutoProxy generator */
compileOnly 'com.olku:autoproxy-annotations:+'
compileOnly 'com.olku:autoproxy-rx-annotations:+'
compileOnly 'com.olku:autoproxy-rx3-generators:+'
annotationProcessor 'com.olku:autoproxy-rx3-generators:+'
annotationProcessor 'com.olku:autoproxy-processor:+'
}With RxJava v1.xx Support
/* add dependencies */
dependencies{
/* AutoProxy generator */
compileOnly 'com.olku:autoproxy-annotations:+'
compileOnly 'com.olku:autoproxy-rx-annotations:+'
compileOnly 'com.olku:autoproxy-rx-generators:+' /* RxJava v1.xx */
annotationProcessor 'com.olku:autoproxy-rx-generators:+' /* RxJava v1.xx */
annotationProcessor 'com.olku:autoproxy-processor:+'
}With RxJava v2.xx Support
/* add dependencies */
dependencies{
/* AutoProxy generator */
compileOnly 'com.olku:autoproxy-annotations:+'
compileOnly 'com.olku:autoproxy-rx-annotations:+'
compileOnly 'com.olku:autoproxy-rx2-generators:+' /* RxJava v2.xx */
annotationProcessor 'com.olku:autoproxy-rx2-generators:+' /* RxJava v2.xx */
annotationProcessor 'com.olku:autoproxy-processor:+'
}With RxJava v3.xx Support
/* add dependencies */
dependencies{
/* AutoProxy generator */
compileOnly 'com.olku:autoproxy-annotations:+'
compileOnly 'com.olku:autoproxy-rx-annotations:+'
compileOnly 'com.olku:autoproxy-rx3-generators:+' /* RxJava v3.xx */
annotationProcessor 'com.olku:autoproxy-rx3-generators:+' /* RxJava v3.xx */
annotationProcessor 'com.olku:autoproxy-processor:+'
}OR attach as a submodule
attach repository as a submodule:
# initialize project for submodules usage
git submodule init
# add submodule
git submodule add https://github.com/OleksandrKucherenko/autoproxy.git modules/autoproxy
# update project recursively and pull all submodules
git submodule update --init --recursiveinclude submodule into project
app/build.gradle:
/* AutoProxy generator */
compileOnly project(':modules:autoproxy:autoproxy-annotations')
compileOnly project(':modules:autoproxy:autoproxy-rx-annotations')
compileOnly project(':modules:autoproxy:autoproxy-rx-generators') /* RxJava v1.xx */
compileOnly project(':modules:autoproxy:autoproxy-rx2-generators') /* RxJava v2.xx */
/* For Java Projects */
annotationProcessor project(':modules:autoproxy:autoproxy-rx-generators') /* RxJava v1.xx */
annotationProcessor project(':modules:autoproxy:autoproxy-rx2-generators') /* RxJava v2.xx */
annotationProcessor project(':modules:autoproxy:autoproxy-processor')
/* OR for Kotlin Projects */
kapt project(':modules:autoproxy-rx-generators') /* RxJava v1.xx */
kapt project(':modules:autoproxy-rx2-generators') /* RxJava v2.xx */
kapt project(':modules:autoproxy-processor')
settings.gradle:
include ':modules:autoproxy:autoproxy-annotations'
include ':modules:autoproxy:autoproxy-generators'
include ':modules:autoproxy:autoproxy-rx-annotations'
include ':modules:autoproxy:autoproxy-rx-generators'
include ':modules:autoproxy:autoproxy-rx2-generators'
include ':modules:autoproxy:autoproxy-processor'/** Simplest case */
@AutoProxy
public interface MvpView {
/* ... declare method ... */
}OR check the bigger example bellow.
Declarations - Show code
@AutoProxy(flags = AutoProxy.Flags.ALL)
public interface MvpView {
/** Returns NULL if predicate returns False. */
@AutoProxy.Yield(Returns.NULL)
Observable<Boolean> dummyCall();
/** Returns Observable.empty() */
@AutoProxy.Yield(adapter = RetRxGenerator.class, value = RetRx.EMPTY)
Observable<Boolean> dummyCall(final List<String> generic);
/** Throws exception on False result from predicate. */
@AutoProxy.Yield(Returns.THROWS)
Observable<Boolean> dummyCall(final String message, final List<String> args);
/** Returns Observable.error(...) on False result from predicate. */
@AutoProxy.Yield(adapter = RetRxGenerator.class, value = RetRx.ERROR)
Observable<Boolean> dummyCall(final String message, final Object... args);
/** Returns ZERO on False result from predicate. */
@AutoProxy.Yield(RetNumber.ZERO)
double numericCall();
/** Returns FALSE on False result from predicate. */
@AutoProxy.Yield(RetBool.FALSE)
boolean booleanCall();
/** Does direct call independent to predicate result. */
@AutoProxy.Yield(Returns.DIRECT)
boolean dispatchDeepLink(@NonNull final Uri deepLink);
/** Returns Observable.just(true) on False result from predicate. */
@AutoProxy.Yield(adapter = JustRxGenerator.class, value = "true")
Observable<Boolean> startHearthAnimation();
}AutoGenerate Code - Show code
public abstract class Proxy_MvpView implements MvpView {
protected final MvpView inner;
public Proxy_MvpView(@NonNull final MvpView instance) {
this.inner = instance;
}
public abstract boolean predicate(@Methods @NonNull final String methodName,
final Object... args);
public final Observable<Boolean> dummyCall() {
if (!predicate( Methods.DUMMYCALL )) {
// @com.olku.annotations.AutoProxy.Yield("null")
return (Observable<Boolean>)null;
}
return this.inner.dummyCall();
}
public final Observable<Boolean> dummyCall(final List<String> generic) {
if (!predicate( M.DUMMYCALL, generic )) {
// @com.olku.annotations.AutoProxy.Yield(adapter=com.olku.generators.RetRxGenerator.class, value="empty")
return Observable.empty();
}
return this.inner.dummyCall(generic);
}
public final Observable<Boolean> dummyCall(final String message, final List<String> args) {
if (!predicate( M.DUMMYCALL, message, args )) {
// @com.olku.annotations.AutoProxy.Yield
throw new UnsupportedOperationException("cannot resolve return value.");
}
return this.inner.dummyCall(message, args);
}
public final Observable<Boolean> dummyCall(final String message, final Object... args) {
if (!predicate( M.DUMMYCALL, message, args )) {
// @com.olku.annotations.AutoProxy.Yield(adapter=com.olku.generators.RetRxGenerator.class, value="error")
return Observable.error(new UnsupportedOperationException("unsupported method call"));
}
return this.inner.dummyCall(message, args);
}
public final double numericCall() {
if (!predicate( M.NUMERICCALL )) {
// @com.olku.annotations.AutoProxy.Yield("0")
return 0;
}
return this.inner.numericCall();
}
public final boolean booleanCall() {
if (!predicate( M.BOOLEANCALL )) {
// @com.olku.annotations.AutoProxy.Yield("false")
return false;
}
return this.inner.booleanCall();
}
public final boolean dispatchDeepLink(@NonNull final Uri deepLink) {
if (!predicate( M.DISPATCHDEEPLINK, deepLink )) {
// @com.olku.annotations.AutoProxy.Yield("direct")
// direct call, ignore predicate result
}
return this.inner.dispatchDeepLink(deepLink);
}
public final Observable<Boolean> startHearthAnimation() {
if (!predicate( M.STARTHEARTHANIMATION )) {
// @com.olku.annotations.AutoProxy.Yield(adapter=com.olku.generators.JustRxGenerator.class, value="true")
return Observable.just(true);
}
return this.inner.startHearthAnimation();
}
/* ... other generated helpers customized by flags ... */
}/** Get instance of View. */
@Provides
@PerFragment
MvpView providesView() {
// Proxy class isolates Presenter from direct View calls. View
// will receive calls only when Fragment that implements that
// interface is in updateable state (attached to activity, not
// destroyed or any other inproper state).
return new Proxy_MvpView(this.view) {
@Override
public boolean predicate(@Methods @NonNull final String methodName, final Object... args) {
return ((BaseFragment) inner).isUpdatable();
}
};
}Simplified Java8 lambda version (from sample above):
@NonNull
public MvpView getProxy() {
return Proxy_MvpView.create(this.view, (m, args) -> ((BaseFragment) inner).isUpdatable());
}By providing special flags you can customize output of AutoProxy generator:
@AutoProxy(flags = AutoProxy.Flags.ALL)Supported Flags - Show code
/** Special code generation modifier flags. */
@interface Flags {
/** Default value. */
int NONE = 0x0000;
/** Compose static method for easier instance creation. */
int CREATOR = 0x0001;
/** Compose afterCall(...) method for all methods in class. */
int AFTER_CALL = 0x0002;
/** Compose dispatchByName(...) method that maps string name to a method call. */
int MAPPING = 0x004;
/** Compose all additional methods. */
int ALL = CREATOR | AFTER_CALL | MAPPING;
}Auto Generated Code (CREATOR) - Show code
Outputs:
/**
* Copy this declaration to fix method demands for old APIs:
*
* <pre>
* package java.util.function;
*
* public interface BiFunction<T, U, R> {
* R apply(T t, U u);
* }
* </pre>
*/
public static KotlinAbstractMvpView create(final KotlinAbstractMvpView instance,
final BiFunction<String, Object[], Boolean> action) {
return new Proxy_KotlinAbstractMvpView(instance) {
@Override
public boolean predicate(final String methodName, final Object... args) {
return action.apply(methodName, args);
}
@Override
public <T> T afterCall(final String methodName, final T result) {
return result;
};
};
}Auto Generated Code (AFTER_CALL & MAPPING) - Show code
Outputs:
public abstract <T> T afterCall(@M @NonNull final String methodName, final T result);
public <T> T dispatchByName(@M @NonNull final String methodName, final Object... args) {
final Object result;
if(M.BOOLEANCALL.equals(methodName)) {
return (T)(result = this.inner.booleanCall());
}
if(M.DISPATCHDEEPLINK_DEEPLINK.equals(methodName)) {
return (T)(result = this.inner.dispatchDeepLink((android.net.Uri)args[0] /*deepLink*/));
}
if(M.DUMMYCALL.equals(methodName)) {
return (T)(result = this.inner.dummyCall());
}
if(M.DUMMYCALL_GENERIC.equals(methodName)) {
return (T)(result = this.inner.dummyCall((java.util.List<java.lang.String>)args[0] /*generic*/));
}
if(M.DUMMYCALL_MESSAGE_ARGS.equals(methodName)) {
return (T)(result = this.inner.dummyCall((java.lang.String)args[0] /*message*/, (java.lang.Object[])args[1] /*args*/));
}
if(M.NUMERICCALL.equals(methodName)) {
return (T)(result = this.inner.numericCall());
}
if(M.STARTHEARTHANIMATION.equals(methodName)) {
return (T)(result = this.inner.startHearthAnimation());
}
return (T)null;
}In addition generated several parts of the code depends on other options:
Auto Generated Code (@Proxy_MvpView.M) - Show code
@Generated("AutoProxy Auto Generated Code")
public abstract class Proxy_MvpView implements MvpView {
/* ... other code ... */
@StringDef({M.BOOLEANCALL, M.DISPATCHDEEPLINK_DEEPLINK, M.DUMMYCALL, M.DUMMYCALL_GENERIC, M.DUMMYCALL_MESSAGE_ARGS, M.NUMERICCALL, M.STARTHEARTHANIMATION})
public @interface M {
/** {@link #booleanCall()} */
String BOOLEANCALL = "booleanCall";
/** {@link #dispatchDeepLink(android.net.Uri)} */
String DISPATCHDEEPLINK_DEEPLINK = "dispatchDeepLink_deepLink";
/** {@link #dummyCall()} */
String DUMMYCALL = "dummyCall";
/** {@link #dummyCall(java.util.List<java.lang.String>)} */
String DUMMYCALL_GENERIC = "dummyCall_generic";
/** {@link #dummyCall(java.lang.String, java.lang.Object[])} */
String DUMMYCALL_MESSAGE_ARGS = "dummyCall_message_args";
/** {@link #numericCall()} */
String NUMERICCALL = "numericCall";
/** {@link #startHearthAnimation()} */
String STARTHEARTHANIMATION = "startHearthAnimation";
}
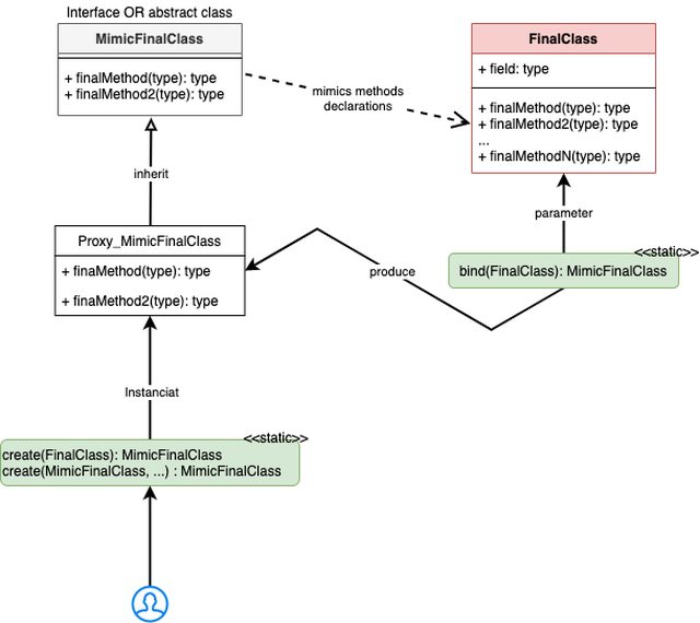
}Binder is a simple method that wrap final class into proxy interface, make it available for chained calls and other features.
Auto Generated Code (BINDER) - Show code
@NonNull
protected static MimicFinalClass bind(@NonNull final FinalClass instance) {
return new MimicFinalClass() {
@Override
public final void dummyCall() {
instance.dummyCall();
}
@Override
public final boolean returnBoolean() {
return instance.returnBoolean();
}
@Override
public final void consumer(final String data) {
instance.consumer(data);
}
@Override
public final void bi_consumer(final String data, final String options) {
instance.bi_consumer(data, options);
}
@Override
public final String et_function(final String data) {
return instance.et_function(data);
}
@Override
public final String bi_function(final String data, final String options) {
return instance.bi_function(data, options);
}
};
}Problem: system provides class that is impossible to inherit, override or mock (fake). Often it means that class declared as final and method of it declared as final.
Solution: Mimic Final Class Feature. It can be used for decoupling the code implementation from system (or 3rd party) final class that is impossible to mock or fake.
Generated code can be treated as a binding by method name and signature when proxy class resolves which method to call of the inner instance in last possible moment (runtime).
@AutoProxy(innerType = FinalClass.class) - enables this approach.
Code Sample
/** Step 0: identify final class for proxy */
public final class FinalClass {
final void dummyCall() { /* do something */ }
final boolean returnBoolean() { /* do something */ }
}
/** Step 1: create interface with all needed methods that we will need. */
@AutoProxy(innerType = FinalClass.class, flags = AutoProxy.Flags.ALL)
public interface MimicFinalClass {
/* declare methods of final class that you plan to use.
Annotate each method by AutoProxy.Yield customization */
}
/** Step 2: replace usage of FinalClass by MimicFinalClass in code. */
/** Step 3: Compose instance of proxy. */
@NonNull
static MimicFinalClass proxy(FinalClass instance) {
// simplest way to forward all to inner instance
return Proxy_MimicFinalClass.create(instance, (m, args) -> true);
// alternative:
// return Proxy_MimicFinalClass.create(Proxy_MimicFinalClass.bind(instance), (m, args) -> true);
}Code:
How it works? Each instance of customized proxy wrap the instance of another proxy.
As result we have wrapped calls that is the another representation of the chain of calls. Think about it as diving into call-stack, on each wrapper we go deeper and deeper.
@AutoProxy(flags = AutoProxy.Flags.CREATE) feature simplifying wrap's customization.
Code sample
Declaration:
/** Step #0: Create class declaration */
@AutoProxy(flags = AutoProxy.Flags.CREATE)
public abstract class MyClass {
// Default AutoProxy behavior is THROW exception when predicate() returns FALSE
void firstMethod();
@AutoProxy.Yield(RetBool.FALSE)
boolean secondMethod();
}Customization:
/** Step #1: Compose side effect */
static MyClass withLogging(MyClass instance) {
return Proxy_MyClass.create(instance, (m, args) -> {
Log.i("Called method: " + m + "with args: " + Arrays.toString(args));
return true;
});
}
/** Step #2: Another side effect */
static MyClass withFailFirstMethod(MyClass instance) {
return Proxy_MyClass.create(instance, (m, args) -> {
return (!M.FIRSTMETHOD.equals(m));
});
}
/** Step #3: Another side effect */
static MyClass withFalseSecondMethod(MyClass instance) {
return Proxy_MyClass.create(instance, (m, args) -> {
return (M.SECONDMETHOD.equals(m) ? false : true);
});
}Usage:
/* Usage of chain. */
final MyClass instance =
withLogging(
withFailFirstMethod(
withFalseSecondMethod(
new MyClassImpl()
)));
/* ... Use instance in code ... */ @AutoProxy.Yield(Returns.SKIP) - feature
Feature enables:
- Skipped inner class call
predicateresult ignored, yield section is emptyafterCallis responsible for return value
Code sample
@AutoProxy(flags = AutoProxy.Flags.CREATOR)
abstract class RxJava1Sample {
@AutoProxy.Yield(Returns.SKIP)
abstract fun chainedCallSkip(): Boolean?
/* ... */
}/** Usage: simple case */
final RxJava1Sample instance = /* ... */;
final RxJava1Sample proxy = new Proxy_RxJava1Sample(instance) {
/* ... */
@Override
public <T> T afterCall(@NonNull String methodName, T result) {
if (M.CHAINEDCALLSKIP.equals(methodName)) {
return (T) computeSomething();
}
return result;
}
};
private Boolean computeSomething() {
/* TODO: do own code here */
}Code sample
@AutoProxy(flags = AutoProxy.Flags.CREATOR)
abstract class KotlinAbstractMvpViewRxJava1 {
@AutoProxy.Yield(Returns.SKIP)
abstract fun chainedCallSkip(): KotlinAbstractMvpViewRxJava1
/* ... */
}/** Usage: of custom return type. */
final AtomicReference<RxJava1Sample> proxy = new AtomicReference<>();
final RxJava1Sample instance = /* ... */;
proxy.set(new Proxy_RxJava1Sample(instance) {
/* ... */
@Override
public <T> T afterCall(@NonNull String methodName, T result) {
if (Proxy_RxJava1Sample.M.CHAINEDCALLSKIP.equals(methodName)) {
return (T) proxy.get();
}
return result;
}
});Output:
@NotNull
public final KotlinAbstractMvpViewRxJava1 chainedCallSkip() {
if (!predicate( M.CHAINEDCALLSKIP )) {
// @com.olku.annotations.AutoProxy.Yield("skipped")
// skipped call, ignore predicate result. afterCall will be used for return composing.
}
final KotlinAbstractMvpViewRxJava1 forAfterCall = null;
return afterCall(M.CHAINEDCALLSKIP, forAfterCall);
}Library provides three generators:
- rxJava v1.xx:
RetRxGenerator,JustRxGenerator - rxJava v2.xx:
RetRx2Generator,JustRx3Generator - rxJava v3.xx:
RetRx2Generator,JustRx3Generator
Code sample
@AutoProxy.Yield(adapter = RetRxGenerator::class, value = RetRx.EMPTY)
abstract fun observableMethod(): Observable<Boolean>
@AutoProxy.Yield(adapter = RetRxGenerator::class, value = RetRx.ERROR)
abstract fun observableMethod(): Observable<Boolean>
@AutoProxy.Yield(adapter = RetRx2Generator::class, value = RetRx.NEVER)
abstract fun flowableMethod(): Flowable<Boolean>
@AutoProxy.Yield(adapter = JustRx2Generator::class, value = "false")
abstract fun flowableMethod(): Flowable<Boolean>
@AutoProxy.Yield(adapter = RetRx3Generator::class, value = RetRx.ERROR)
abstract fun maybeMethod(): Maybe<Boolean>
@AutoProxy.Yield(adapter = JustRx3Generator::class, value = "ignored")
abstract fun completableMethod(): CompletableAll based on several refactoring steps:
- introduce IView interface and extract to it common actions/methods from View
- refactor Controler, Model, Presenter, ViewPresenter to use IView instead of View
- annotate IVew as AutoProxy enabled
- instead of instace of IView (VIEW is an implementation of it) start use instance of Proxy_IView.
- that will break relation 1..1 and will make possible implementation 0..1 (or N..1)
Create a class for Unit Tests that fake the real implementation. It's and alternative to Mocking approach.
final FinalClass instance = new FinalClass();
final MimicFinalClass proxy =
// return TRUE
when(M.RETURNBOOLEAN, (s, o) -> true,
// call another implementation
when(M.DUMMYCALL, MyClass::anotherAction,
// No Operation
when(M.BI_CONSUMER_DATA_OPTIONS, MyClass::noOp,
// convert final class instance to MimicFinalClass instance
$MimicFinalClass.bind(instance)
)
)
);
proxy.returnBoolean(); // will return `true`
proxy.dummyCall(); // ~> forwarded to MyClass::anotherAction
proxy.bi_consumer("data", "options"); // ~> forwarded to MyClass::noOpShow helper code
@Test
public void chainedCalls() {
final FinalClass instance = new FinalClass();
final MimicFinalClass bindToInstance = $MimicFinalClass.bind(instance);
Mockito.when(mockAfterCall.apply(anyString(), any())).thenReturn(null);
Mockito.when(mockAfterCall2.apply(anyString(), any())).thenReturn(null);
final MimicFinalClass proxy =
when(M.RETURNBOOLEAN, (s, o) -> true,
when(M.DUMMYCALL, mockAfterCall,
when(M.BI_CONSUMER_DATA_OPTIONS, mockAfterCall2,
bindToInstance
)
)
);
assertThat(proxy.returnBoolean(), equalTo(true));
proxy.dummyCall();
Mockito.verify(mockAfterCall).apply(anyString(), any());
proxy.bi_consumer("data", "options");
Mockito.verify(mockAfterCall2).apply(anyString(), any());
}/** After call lambda injector. */
@NonNull
static MimicFinalClass create(MimicFinalClass instance,
final BiFunction<String, Object, ?> afterCall) {
return create(instance, (m, args) -> true, afterCall);
}
/** Lambda injection helper. */
static MimicFinalClass create(final MimicFinalClass instance,
final BiFunction<String, Object[], Boolean> predicate,
final BiFunction<String, Object, ?> afterCall) {
return new $MimicFinalClass(instance) {
@Override
public boolean predicate(@NonNull @M final String methodName, final Object... args) {
return predicate.apply(methodName, args);
}
@SuppressWarnings("unchecked")
@Override
public <T> T afterCall(@NonNull @M final String methodName, final T result) {
return (T) afterCall.apply(methodName, result);
}
};
}
/** Customize return of the specific method. */
@NonNull
static MimicFinalClass when(@NonNull @M String method,
@NonNull final BiFunction<String, Object, ?> afterCall,
@NonNull final MimicFinalClass instance) {
return create(instance,
// just forward result, or call afterCall
(String m, Object r) -> (method.equals(m)) ? afterCall.apply(m, r) : r
);
}Code:
http://www.vogella.com/tutorials/GitSubmodules/article.html
git submodule foreach 'git reset --hard'
# including nested submodules
git submodule foreach --recursive 'git reset --hard'Add those lines to local.properties file:
#
# Make Kotlin Annotation Processor verbose
#
kapt.verbose=true
Pre-steps:
gradle/version-up.shfor composingversion.propertiesfile with a future version./gradlew installto publish version in local maven repository
Debugging:
- Go to terminal and execute
./gradlew --stop - Enable/UnComment in gradle.properties line
#org.gradle.debug=true - Switch IDE to run configuration
Debug Annotation Processor - Run IDE configuration
- Open terminal and execute
./gradlew clean assembleDebug
brew install gpg
gpg --gen-key
# pub rsa2048 2020-04-21 [SC] [expires: 2022-04-21]
# 6B38C8BB4161F9AF99133B4B8DF78BA02F1868F9
# uid Oleksandr Kucherenko <ku.......x@gmail.com>
# sub rsa2048 2020-04-21 [E] [expires: 2022-04-21]
gpg -a --export 6B38C8BB4161F9AF99133B4B8DF78BA02F1868F9 >gpg.public.key
gpg -a --export-secret-key 6B38C8BB4161F9AF99133B4B8DF78BA02F1868F9 >gpg.private.key- open https://bintray.com/profile/edit
- Select
GPG Signing - First set the public key and press Update
- Than press Private Key
Click to Changeand upload private key - Store Passpharse in
credentials.gradle
- ext.gpg_password = '<secret>'
+ ext.gpg_password = 'my_new_and_secure_passphrase'Edit file credentials.gradle in the root of the project:
- ext.bintray_dryrun = true
+ ext.bintray_dryrun = falseDisable DRY_RUN mode, that will allow binaries upload to the bintray side. Than Run:
./gradlew bintrayUpload- Incremental Annotation Processing
- Create constants class for method names
- method name parameter annotated by custom annotation with @StringDef
- static
createmethod that allows proxy creation with use of lambda -
dispatchByNamemethod that calls specific inner instance method with provided parameters - customization auto-generation flags, configure demands to helper code
- Proxy for final classes
- Yield predicate with customizable return (lambda expression) (use SKIP approach)
- Add Support for RxJava v2
- Add Support for RxJava v3
- customize Prefix of generated class "Proxy_" can be replaced by "Fake_" or "Stub_"
- Allow Mutable inner instance, replace instance in runtime for proxy
- Add Support for Kotlin language (generate code in Kotlin)
MIT © Oleksander Kucherenko (ArtfulBits IT AB), 2017-2020







